从数据库导入PowerDesigner实体模型
- 作者: 听说好名字都起不了了
- 来源: 51数据库
- 2021-08-05
从数据库导入PowerDesigner实体模型
~~~~~~~~~~~~~~~~~~~~~~~~~~~~~~~~~~~~~~~~~~~~~~~~~~~~~~~~~~~~~~~~~~~~~~~~~~~~~~~~~~~~~~
开发工具与关键技术:Adobe JavaScript
作者:陈钰桃
撰写时间:2020年10月8日
~~~~~~~~~~~~~~~~~~~~~~~~~~~~~~~~~~~~~~~~~~~~~~~~~~~~~~~~~~~~~~~~~~~~~~~~~~~~~~~~~~~~~~
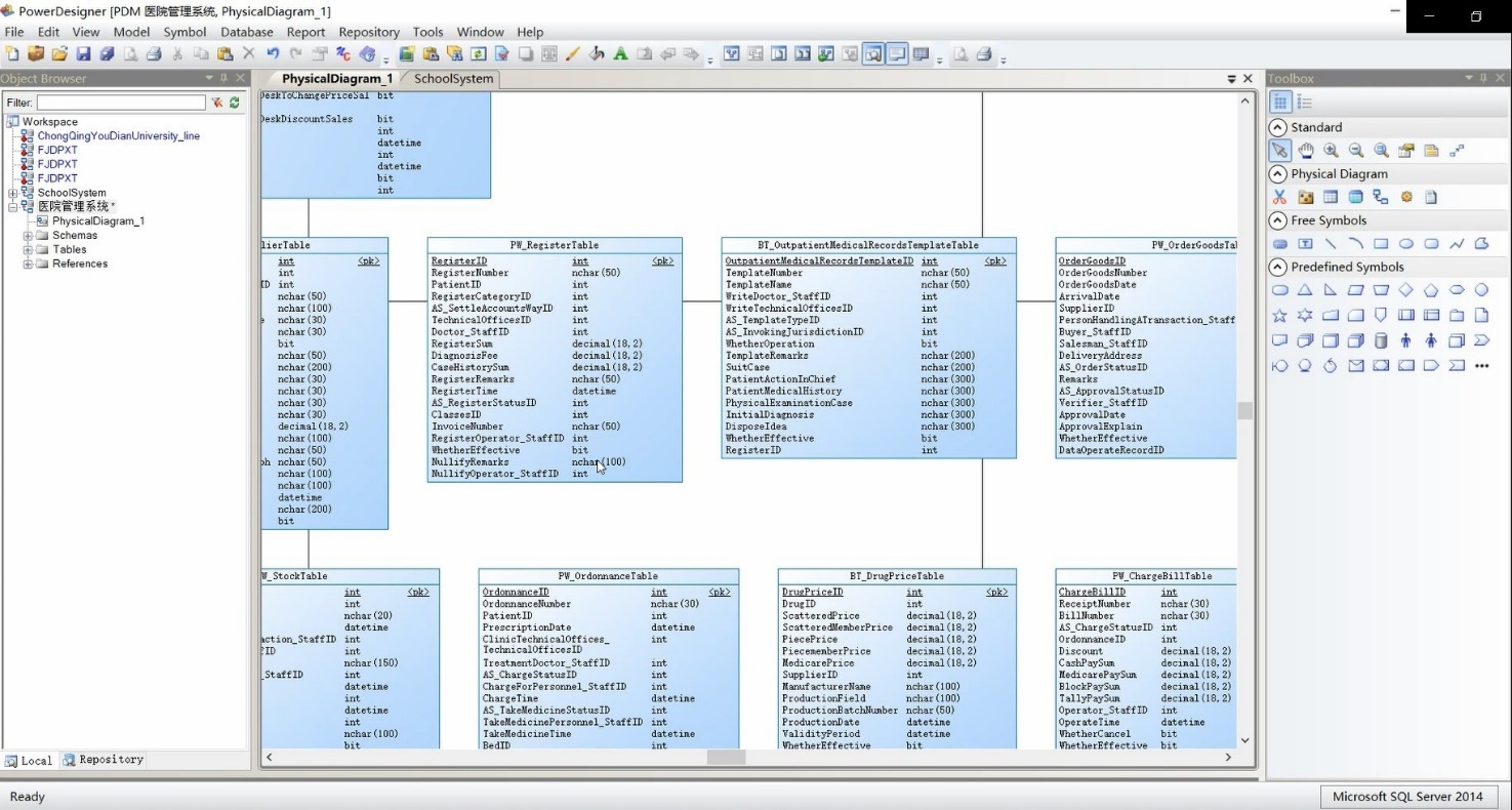
成果图

在开始之前需要以管理员身份运行软件(需要高权限连接SQL Server)

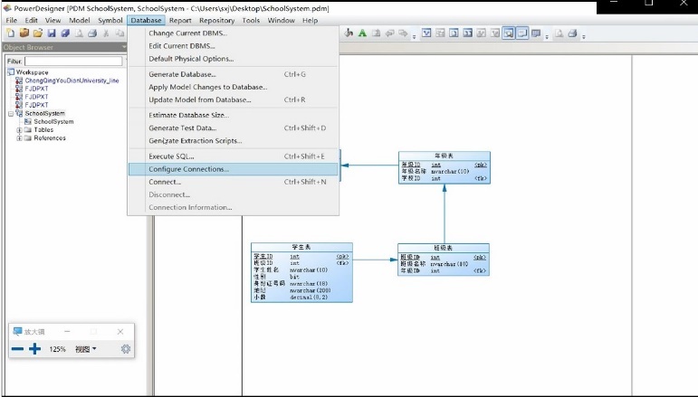
1、在PowerDesigner主界面中选中菜单栏中的Database 再选中Configure Conerctions 配置数据库链接

3、选中 Configure Data Connections 中的 ODBC Machine Data Sources 下的第二个图标Add Data Source

4、出现弹框 选择系统数据源(只用于当前机器)如果此选项为不可选,请退出软件重新以管理员身份运行软件 ??点击下一步

5、选择您想为其安装数据源的驱动程序:选择SQL Server?? 点击下一步

6、出现新弹框 ?点击完成

7、出现新弹框 ?名称及描述自定义 ??服务器:填写本地数据库连接的服务器名称或者(local)
点击下一步

8、SQL Server 登录方式 选择 使用用户输入登录ID和密码的SQL Server 验证
输入自己的登录ID及密码 ????点击下一步

9、这一步骤默认选择 ????点击下一步

10、到达这一步直接点击完成即可

11、弹出测试数据源模态框 ?点击测试数据源 出现测试成功!即可点击确认

12、数据出现 ?创建成功 ??点击确定

13、点击主界面的File? 选择Reverse Enginner? 选择 Database

14、选择Model name (选择自己需要导出的数据库名称) ?
DBMS 选择 ?Microsoft SQL Server 2014
点击确定

15、 出现新弹框 ??选中Selection? 选择第二项 Using a data source ???点击图标出现弹框
16、选择第一项ODBC machine data source ??下面下拉框选择自己前面命名的数据库名称
最下方UserID? Password? 填写自己的ID及密码 ??点击Connect
??
17、正常返回原框 ?证明连接成功 ??下方出现自己命名数据库名称 ???点击确定

18、出现新弹框 ??选择自己需要反向生成的数据库名称 ??点击ok

19、出现进度条 ?证明导入成功 ?等待进度条完成即可

20、反向导入表成功

注意:返回的表格只是根据数据库把基本的表结构返回 ?没有关系 没有翻译 ?基本都是英文
?
