OAuth 2.0 概念及授权流程梳理
- 作者: 嗫?暁雲?
- 来源: 51数据库
- 2021-08-24
oauth2 的概念
oauth是一个关于授权的开放网络标准,oauth2是其2.0版本。
它规定了四种操作流程(授权模式)来确保安全
应用场景有第三方应用的接入、微服务鉴权互信、接入第三方平台、第一方密码登录等
java王国中spring security也对oauth2标准进行了实现。
oauth2授权模式
oauth2定义了四种授权模式(授权流程)来对资源的访问进行控制
- 授权码模式(authorization code grant)
- 隐式授权模式(implicit grant)
- 用户名密码模式(resource owner password credentials grant)
- 客户端模式(client credentials grant)
无论哪个模式(流程)都拥有三个必要角色:客户端、授权服务器、资源服务器,有的还有用户(资源拥有者),下面简单介绍下授权流程
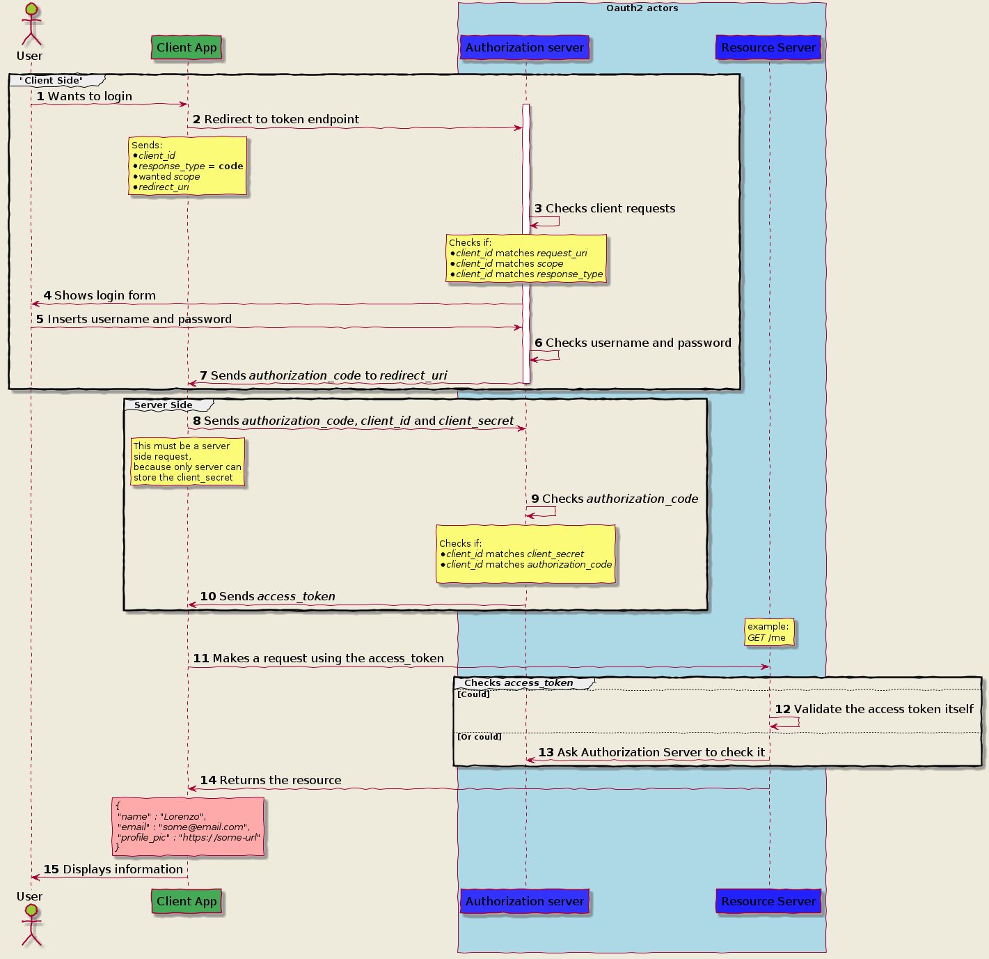
授权码模式(authorization code grant)
授权码模式是oauth2目前最安全最复杂的授权流程,先放一张图,稍做解释

如上图,我们可以看到此流程可大致分为三大部分
- client side:用户+客户端与授权服务器的交互
- server side:客户端与授权服务器之间的交互
- check access token:客户端与资源服务器之间的交互 + 资源服务器与授权服务器之间的交互
整体上来说,可以用一句话概括授权码模式授权流程
客户端换取授权码,客户端使用授权码换token,客户端使用token访问资源
接下来对这三部分进行一些说明 :
前提条件:
- 第三方客户端需要提前与资源拥有方(同时也是授权所有方)协商客户端id(client_id),客户端密钥(client_secret)
- 文中暂时未将scope、state等依赖具体框架的内容写进来,这里可以参考spring security oauth2的实现
client side
客户端换取授权码
这个客户端可以是浏览器,
- 客户端将
client_id + client_secret + 授权模式标识(grant_type) + 回调地址(redirect_uri)拼成url访问授权服务器授权端点 - 授权服务器返回登录界面,要求
用户登录(此时用户提交的密码等直接发到授权服务器,进行校验) - 授权服务器返回授权审批界面,
用户授权完成 - 授权服务器
返回授权码到回调地址
server side
客户端使用授权码换token
- 客户端接收到授权码,并使用授权码 + client_id + client_secret访问授权服务器颁发token端点
- 授权服务器校验通过,颁发token返回给客户端
- 客户端保存token到存储器(推荐cookie)
check access token
客户端使用token访问资源
- 客户端在请求头中添加token,访问资源服务器
- 资源服务器收到请求,先调用校验token的方法(可以是远程调用授权服务器校验端点,也可以直接访问授权存储器手动校对)
- 资源服务器校验成功,返回资源
这里的说明省去了一些参数,如scope(请求token的作用域)、state(用于保证请求不被csrf)、redirect_uri(授权服务器回调uri),先理解概念,实现的时候再去要求
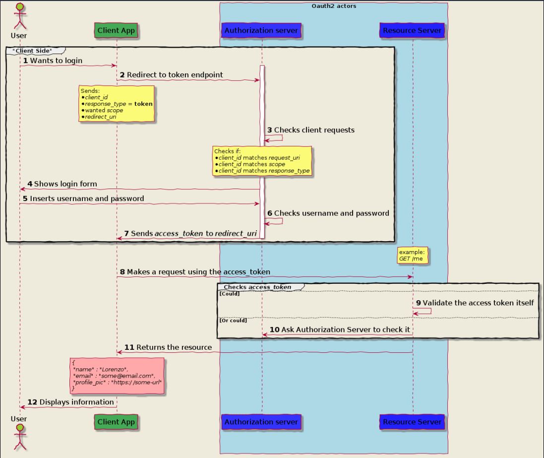
隐式授权模式(implicit grant)

隐式授权模式大致可分为两部分:
- client side:用户+客户端与授权服务器的交互
- check access token:客户端与资源服务器之间的交互 + 资源服务器与授权服务器之间的交互
用一句话概括隐式授权模式授权流程
客户端让用户登录授权服务器换token,客户端使用token访问资源
client side
客户端让用户登录授权服务器换token
- 客户端(浏览器或单页应用)将
client_id + 授权模式标识(grant_type)+ 回调地址(redirect_uri)拼成url访问授权服务器授权端点 - 授权服务器跳转用户登录界面,用户登录
- 用户授权
- 授权服务器
访问回调地址返回token给客户端
check access token
客户端使用token访问资源
- 客户端在请求头中添加token,访问资源服务器
- 资源服务器收到请求,先调用校验token的方法(可以是远程调用授权服务器校验端点,也可以直接访问授权存储器手动校对)
- 资源服务器校验成功,返回资源
密码模式(resource owner password credentials grant)

密码模式大体上也分为两部分:
- client side: 用户与客户端交互,客户端与授权服务器交互
- check access token:客户端与资源服务器之间的交互 + 资源服务器与授权服务器之间的交互
一句话概括用户名密码模式流程:
用户在客户端提交账号密码换token,客户端使用token访问资源
client side
用户在客户端提交账号密码换token
- 客户端要求用户登录
- 用户输入密码,客户端将表单中添加客户端的client_id + client_secret发送给授权服务器颁发token端点
- 授权服务器校验用户名、用户密码、client_id、client_secret,均通过返回token到客户端
- 客户端保存token
check access token
客户端使用token访问资源
- 客户端在请求头中添加token,访问资源服务器
- 资源服务器收到请求,先调用校验token的方法(可以是远程调用授权服务器校验端点,也可以直接访问授权存储器手动校对)
- 资源服务器校验成功,返回资源
客户端模式(client credentials grant)

客户端模式大体上分为两部分:
- server side: 客户端与授权服务器之间的交互
- check access token: 客户端与资源服务器,资源服务器与授权服务器之间的交互
一句话概括客户端模式授权流程:
客户端使用自己的标识换token,客户端使用token访问资源
server side
客户端使用自己的标识换token
- 客户端使用client_id + client_secret + 授权模式标识访问授权服务器的
颁发token端点 - 授权服务器校验通过返回token给客户端
- 客户端保存token
check access token
客户端使用token访问资源
- 客户端在请求头中添加token,访问资源服务器
- 资源服务器收到请求,先调用校验token的方法(可以是远程调用授权服务器校验端点,也可以直接访问授权存储器手动校对)
- 资源服务器校验成功,返回资源
oauth2授权模式的选型
考虑到授权场景的多样性,可以参考以下两种选型方式
按授权需要的多端情况

按客户端类型与所有者

后记
学习oauth2有一段时间了,把学到的知识分享出来,行文中难免有错误,如果发现还请留言指正,谢谢合作
参考文章与资料:
作者:杨波
作者:kayfen
how oauth 2.0 works and how to choose the right flow 作者:lorenzo spyna
原文出处
到此这篇关于oauth 2.0 概念及授权流程梳理的文章就介绍到这了,更多相关oauth2.0 授权流程内容请搜索以前的文章或继续浏览下面的相关文章希望大家以后多多支持!
