VRRP,堆叠,M-LAG三大虚拟化技术一文读懂
- 作者: 特别靠谱先生
- 来源: 51数据库
- 2022-09-21
| 导读 | 随着数据中心访问量的逐渐增大以及网络可靠性的要求越来越高,交换机虚拟化技术被众人关注。很多人表示分不清M-LAG、VRRP、堆叠三大虚拟化技术,觉得交换机虚拟化技术生涩难懂。下面,小编就带大家初步了解一下虚拟化技术及其应用。 |
随着数据中心访问量的逐渐增大以及网络可靠性的要求越来越高,交换机虚拟化技术被众人关注。很多人表示分不清M-LAG、VRRP、堆叠三大虚拟化技术,觉得交换机虚拟化技术生涩难懂。下面,小编就带大家初步了解一下虚拟化技术及其应用。

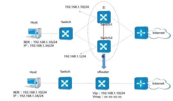
虚拟路由冗余协议(VRRP)通过几台设备联合组成一台虚拟路由设备,将虚拟路由设备IP地址作为用户默认网关实现与外部网络通信。
正常情况下,主设备负责转发数据流,当主设备出现故障时,会选择备组里优先级较高的设备作为主设备继续负责转发数据,实现网关冗余备份,同时达到链路冗余功能。

堆叠技术是指把多个支持堆叠的设备组合在一起,逻辑上合为一台整体设备。
堆叠没有建立前,每台交换机都是单独的实体,有自已**的IP地址,对外体现为多台交换机。
堆叠建立后系统整体对外体现一个IP地址和MAC地址,在堆叠系统有三种角色:
主交换机:负责整个堆叠系统的管理,只有一台;
备交换机:是主交换机的备份,只有一台,当主交换机故障时,备交换机接管主交换机所有业务;
从交换机:系统中除了主交换机、其余都是从交换机(备交换机又是从交换机),主要是实现二层MAC地址以及三层单播与组播路由的分布式转发。

通过M-LAG跨设备链路聚合的机制,能够实现多台设备间的链路聚合,从而把链路可靠性提高到了设备级,组成双活系统。
1.服务器侧上行的流量,基于流负载分担到两台M-LAG设备上。
2.流量转发到M-LAG的成员设备上,不管是上行还是下行,都是本地优先转发。
3.广播流量会经过peer-link,peer-link与双归的M-LAG成员口是单向隔离的(peer- link进的流量,不可以从M-LAG相应的成员口出)。


支持M-LAG成员口故障后,可开放peer-link,让流量可以绕行。

支持peer-link故障后,联动设备所有物理口关闭只保证主设备可以转发。

单台设备掉电,正常设备继续转发。
通过这篇文章,大家可以基本了解三大交换机虚拟化技术的原理,通过交换机虚拟化技术,能够实现数据中心大数据量转发并提高网络可靠性。
