SAP Query创建教程
- 作者: 不做作业
- 来源: 51数据库
- 2021-07-12
SQ01 SQ02 SQ03创建Query报表
制作Query基本步骤:
- SQ03创建用户组并分配用户
- SQ02创建信息集(功能区)
- SQ03分配信息集(功能区)
- SQ01创建查询并验证测试
Step1. SQ03创建用户组并分配用户
运行SQ03,输入用户组名

点击创建按钮,输出用户组描述信息,再点击保存即可


点击分配用户和功能区



Step2. SQ02创建信息集(功能区)
输入信息集名,再点击创建按钮

填写信息集名称,基础Query的基础数据库表,然后点击保存按钮

增加关系表SFLIGHT,SAP自动通过Key连接;
如果连接不正确,可右键单击连接线删除



点击信息集,选择创建空字段组,并确认

选项1:系统将把所有表的字段放到信息集里
选项2:系统将把表的关键字段放到信息集里
选项3:自定义字段

添加默认字段
删除右边默认的两个字段组,
新建一个字段组,
拖动左边的数据库字段到新建的字段组

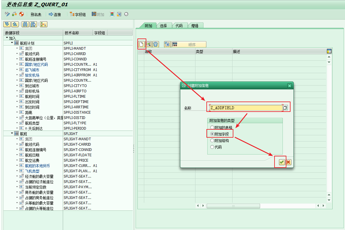
添加附加字段,点击附加按钮

点击新建按钮,新建一个字段

输入附加字段属性并确认

选中字段点击附加编码按钮,为字段写取值代码

如图填写代码,然后保存
可自定义取值,也可取现有表的技术名称"Z_ADDFIELD = SFLIGHT-FLDATE"

分配自定义字段到字段组,然后保存信息集并退出

Step3. SQ03分配信息集(功能区)
SQ03,点击分配用户和功能区

点击分配信息集按钮

勾选Z_QUERY_01并保存

Step4. SQ01创建查询
输入查询名称,然后点击创建按钮

选择刚刚创建的信息集

输入标题,然后点基本清单

勾选需要输出的字段,并且勾选需要的屏幕选择字段
Layout设置这里就不赘述了

返回上一级;保存,并点击测试运行按钮


输入查询条件并运行

输出结果

推荐阅读
